π Chapter 03 - Hovers, Transitions, Shadows
π§Ά Tags:: #HTML_CSS
π Resources:: [[]]
Links:: https://github.com/SuperSimpleDev/html-css-course-2022/tree/main/1-exercise-solutions/lesson-03
2022-11-02 - 13:55

Exercise 3-1 - Different Button Style For Hover, Transition, Shadows
<style>
.requestnow{
background-color: black;
color: white;
height: 40px;
width: 110px;
border: none;
margin-left: 5px;
margin-right: 5px;
border-radius: 2px;
cursor: pointer;
transition: opacity 0.15s;
}
.requestnow:hover{
opacity: 0.8;
}
.addtocart{
background-color: rgb(255,216,20);
color: black;
height: 40px;
width: 150px;
border: none;
border-radius: 50px;
margin-left: 5px;
margin-right: 5px;
cursor: pointer;
transition: background-color 0.15s;
}
.addtocart:hover{
background-color: rgb(226, 194, 35);
}
.signup{
background-color: rgb(46,164,79);
color: white;
height: 40px;
width: 95px;
border: none;
border-radius: 8px;
margin-left: 5px;
margin-right: 5px;
font-weight: bold;
font-size: 16px;
cursor: pointer;
transition: box-shadow 0.15s;
}
.signup:hover{
box-shadow: 0px 5px 10px rgba(0, 0, 0, 0.15);
}
.getstarted{
background-color: rgb(121,82,179);
color: white;
height: 40px;
width: 110px;
border: none;
border-radius: 4px;
margin-left: 5px;
margin-right: 5px;
font-weight: bold;
font-size: 14px;
cursor: pointer;
transition: background-color 0.15s;
}
.getstarted:hover{
background-color: rgb(103, 68, 155);
}
.download{
background-color: white;
color: rgb(108,117,125);
height: 40px;
width: 110px;
border-style: solid;
border-color: rgb(108,117,125);
border-radius: 4px;
margin-left: 5px;
margin-right: 5px;
font-weight: bold;
font-size: 14px;
cursor: pointer;
transition: 0.15s;
}
.download:hover{
background-color: rgb(108,117,125);
color: white;
}
.aocw{
background-color: rgb(10,102,194);
color: white;
height: 40px;
width: 250px;
border: none;
border-radius: 50px;
margin-left: 5px;
margin-right: 5px;
font-weight: bold;
font-size: 16px;
cursor: pointer;
transition: 0.15s;
}
.aocw:hover{
background-color: rgb(11, 79, 146);
}
.save{
background-color: white;
color: rgb(10,102,194);
height: 40px;
width: 80px;
border-width: 1px;
border-style: solid;
border-color: rgb(10,102,194);
border-radius: 50px;
margin-left: 5px;
margin-right: 5px;
font-weight: bold;
font-size: 16px;
margin-top: 10px;
cursor: pointer;
}
.save:hover{
background-color: rgb(174, 214, 255);
border-width: 2px;
}
</style>
<button class="requestnow">
Request Now
</button>
<button class="addtocart">
Add to Cart
</button>
<button class="signup">
Sign up
</button>
<button class="getstarted">
Get started
</button>
<button class="download">
download
</button>
<button class="aocw">
Apply on company website
</button>
<button class="save">
Save
</button>
Exercise 3f - Color Change on Click
<style>
h1{
font-weight: 800;
}
a{
color: rgb(0, 113, 133);
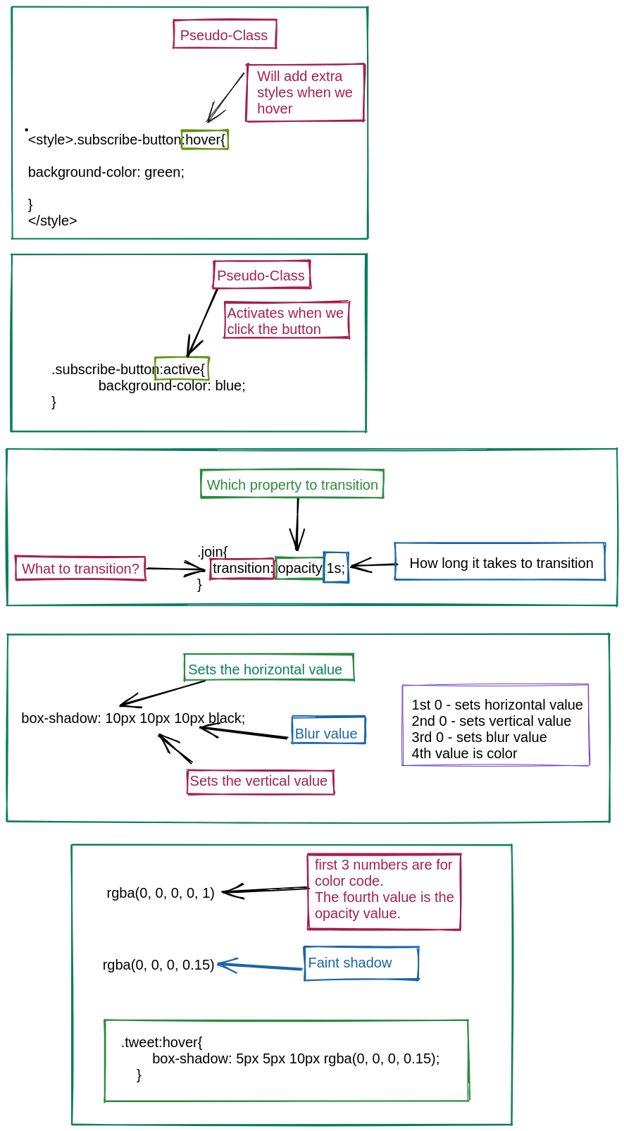
transition: color 1s;
}
a:hover{
color: rgb(175, 50, 50);
}
h3{
color: rgb(0,118,0);
}
.atc{
background-color: rgb(255,216,20);
color: black;
width: 150px;
height: 40px;
font-size: 18px;
border: none;
border-radius: 50px;
cursor: pointer;
margin-right: 7px;
}
.atc:active{
opacity: 0.5;
}
.Buynow{
background-color: rgb(255,164,28);
color: black;
width: 150px;
height: 40px;
font-size: 18px;
border: none;
border-radius: 50px;
cursor: pointer;
}
.Buynow:active{
opacity: 0.5;
}
</style>
<a href="">Back to Amazon</a>
<h1>Nike Black Running Shoes</h1>
<h3>$39 - in stock.</h3>
<h4>Free delivery tomorrow.</h4>
<button class="atc">Add to Cart</button>
<Button class="Buynow">Buy now</Button>